SIM Replacement (FT-1009.004)
About this document
Scope
This document provides background information as well as a functional description of the FT-1009.004 SIM Replacement core feature.
The described feature is supported from the release version 4.0 onwards.
This feature is part of the SIM Lifecycle Management functionality with number FN-1009.
Feature Availability
Feature Version | Available from | Summary of changes |
|---|---|---|
v1 | CMP Release 4.0 | Initial release |
Feature overview
Goals
The aim of the SIM Replacement feature is to provide a solution for replacing lost, defective, or stolen SIM Cards.
Technical Prerequisites
This feature requires the following integrations to function as intended:
Provisioning Integration to HLR/HSS
Other Platform Provisioning may be required depending on the specific implementation
The above prerequisites reflect a typical setup.
Depending on the customer's existing infrastructure, business processes, or regulatory environment, additional integrations or configurations may be necessary to ensure full compatibility and optimal performance.
Functionality of the feature
Resource Manager
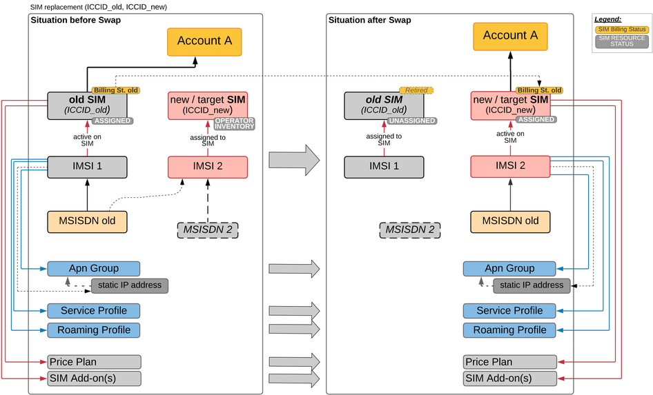
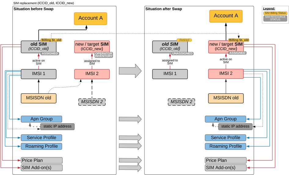
Customer SIM Cards that have been identified as lost, defective, or stolen can be replaced via the SIM Replacement feature. All settings, including the Price Plan and MSISDN, are taken from the Old SIM and applied to the New SIM, which must still be in Operator Inventory, without any change. However, usage information will not be moved to the New SIM and therefore remain on the Old SIM.
SIM Cards can only be replaced one by one, no batch process is supported in CMP for SIM Replacement.
Requirements for SIM Replacement
The following table describes the requirements for SIM Replacement:
Old SIM | New SIM |
|---|---|
SIM Resource Status: ASSIGNED | SIM Resource Status: OPERATOR INVENTORY |
Standard SIM (not Multi-Subscriber) | Standard SIM (not Multi-Subscriber) |
Same SIM Product as the New SIM | Same SIM Product as the Old SIM |
After the SIM Replacement
The New SIM Card will
be assigned to the same Account as the Old SIM (Resource Status: ASSIGNED),
assume the Billing Status of the Old SIM, and
is automatically recognized by the Billing Manager.
The Old SIM Card will
be removed from the Account (Resource Status: UNASSIGNED), and
transition to SIM Resource Status UNASSIGNED in the Resource Manager.
Note, that UNASSIGNED SIMs cannot be re-activated and in the case of integration into some external HLRs, the SIMs will be removed from the HLR.
