SIM Move between Accounts (FT-1009.003)
About this document
Scope
This document provides background information as well as a functional description of the FT-1009.003 SIM Move between Accounts standard feature. The described feature is supported from the release version 4.0 onwards.
Note
SIM Move between Accounts is a standard feature and does not require a special license.
This feature is part of the SIM Lifecycle Management functionality with number FN-1009.
Feature Availability
Feature Version | Available from | Summary of changes |
|---|---|---|
v1 | CMP Release 4.0 | Initial release |
v2 | CMP Release 4.3.5 | SIM Re-assignment |
v3 | CMP Release 5.1 | Move SIM to another Parent Account |
Feature overview
Goals
The aim of the SIM Move between Accounts feature is to support the movement of SIM Cards between Accounts with no or very minimal service interruptions.
Technical Prerequisites
This feature requires the following integrations to function as intended:
Provisioning Integration to HLR/HSS
Other Platform Provisioning may be required depending on the specific implementation
The above prerequisites reflect a typical setup.
Depending on the customer's existing infrastructure, business processes, or regulatory environment, additional integrations or configurations may be necessary to ensure full compatibility and optimal performance.
Functionality of the feature
Move SIM within Account Hierarchy
CMP allows Service Providers to move SIM Cards within Account hierarchies (i.e. between Parent- and Sub-Accounts) both in the Resource Manager and the Enterprise Portal. However, SIMs cannot be transferred to a foreign Account with this feature.
When moving a SIM within the Account hierarchy a target configuration has to be defined for
Price Plan,
APN Group, and
Service Profile.
Move SIM to another Parent Account
CMP allows Users to move SIM Cards between Parent Accounts with no or very minimal service interruptions.
The SIM Move between Parent Accounts feature supports business processes such as
incorrect SIM assignment to an Account,
move of SIMs from Demo Accounts to Commercial Accounts,
customer acquisitions or mergers, and
customer splits/spin-offs.
Only the Enterprise Portal's Account Context enables SIM Move (meaning that the user must be logged in as an Account User context).
A Portal Access Right (ACL) determines whether an Enterprise Portal User may move a SIM Card between Parent Accounts.
CSP Users are allowed to move SIMs to any active Account within the CMP; however, Account Users have a restricted list of Target Accounts and are allowed to move SIMs to active Accounts under the same Company as the current Account. Both Parent and Sub-Accounts are included in the process.
Generally, SIM Cards can only be moved between active Accounts; however, CSP Users are also able to move SIM Cards from suspended Accounts to active Accounts.
A Target Configuration of Price Plan, APN Group, Service Profile, Roaming Profile, and SIM Billing Status have to be defined from the resources available for the Target Account. In case a User does not specify a new Product or Network Entitlement, CMP will
use the existing Network or Product Entitlement, if this is available in the Target Account, or
assign the Account defaults if the existing Network or Product Entitlement is not assigned to the Target Account.
SIM Move between Parent Accounts is also possible via batch files. The Product and Network Entitlements in the batch file are validated against those assigned in the Target Account for such changes by CMP. The SIM is not moved if any of the Entitlements requested in the batch file are invalid, and the report file contains the validation failure in the error message (e.g., Price Plan invalid in Target Account).
All charges generated for the SIM Card up to the SIM Move are charged against the Source (old) Account and in the Target Account the new Subscription is created, activation charges are suppressed, and any Price Plan allowance of the old Subscription is lost (e.g., Prepaid Allowance).
SIM Re-assignment
The SIM reassignment feature can be enabled/disabled for each CMP instance independently.
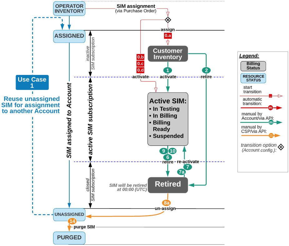
In case the feature is enabled, SIM Cards in Resource Status UNASSIGNED can be selected in the Purchase Order process and can be assigned to an Account. It has to be noted that any SIM related information created during the SIM’s assignment to the old Account is not visible to the new Account.
If the feature is enabled on the CMP instance the PO process shall accept any SIM that is in Resource Status UNASSIGNED, i.e. there are no further restrictions related to the reuse of unassigned SIMs in Purchase Orders. However, CMP allows the RM User processing the PO to choose in the PO process whether unassigned SIMs shall be included in the SIM selection.
The following diagram depicts how this feature extends the existing SIM Lifecycle.
